Платформа «DELIVIO» (Беларусь)
Настройка интеграции с платформой
Для настройки интеграции необходимо заполнить данные доступа и настраиваемые параметры на форме Администрирование – Интеграция – Delivio.

Рис. 1 Настройки интеграции с Delivio
Тип классификатора для выгрузки – необходимо указать тип товарного классификатора, в соответствии с которым будет выгружаться информация по остаткам товаров на сайт Delivio.
URL обновления статуса – URL сайта, куда отправляется информация о статусе интернет-заказа.
Токен авторизации для получения доступа для выгрузки информации
Аутентификация API (Client ID, Client Secret, active Token) – параметры доступа к API для обмена данными с платформой Delivio.
Логировать запросы API Delivio – в системе будет сохраняться история API запросов с Delivio
Применение системы лояльности
При заказе товаров через Delivio покупатели также могут пользовать системой лояльности Вашей торговой сети.
На форме Администрирование – Интеграция – Delivio можно отметить акции, которые будут действительны на платформе (Рис. 1.)
Отправлять виды акций – только данные по отмеченным акциям будут отправлены на платформу и использованы при покупке товаров через Delivio
Использовать стоп-лист – товары, добавленные в стоп-лист не будут доступны для продажи также через платформу Delivio
Также при покупке через платформу Delivio могут действовать дисконтные карты Вашей сети.
На форме Администрирование – Интеграция – Доставка надо отметить какие статусы относительно дисконтных карт значимы и будут использованы при обмене с платформой Delivio.

Рис. 2 Настройка статусов дисконтных карт для обмена
Если покупатель активирует свою карту на Delivio, эта информация будет передана интегратором и на форме дисконтной карты (Розничная торговля – Дисконтные карты, кнопка Редактировать) будет активировано соответствующее свойство, и программа лояльности по дисконтной карте будет применяться при заказах через платформу.

Рис. 2.1 3 Настройка дисконтной карты
Использование уведомлений
Для использования рассылки уведомлений сотрудникам необходимо включить рассылку в Администрирование – Интеграция – Delivio в блоке Уведомления:
Включить рассылку уведомлений – активирует функционал рассылки уведомлений сотрудникам.
URL для отправки статусов – адрес для получения статусов по результатам произведенных рассылок
ИМ: срок сбора заказа, мин – минимальное время в минутах, необходимое для сбора заказа
Отправить рассылки Delivio – кнопка для ручного запуска рассылки
Мониторинг комплектаций – кнопка для ручного запуска рассылки в случае, если заказ, который должен быть готов к выдаче не более чем через время, указанное в поле ИМ: срок сбора заказа, мин, еще не поступил в комплектацию.
Для каждого магазина, где используют систему рассылки уведомлений, необходимо в поле Телефоны для уведомления задать номера телефонов, на которые будут поступать уведомления (Рис. 4).
Для добавления номера телефона надо кликнуть в поле и в открывшейся форме (Рис. 5) с помощью кнопки Добавить создать строку и заполнить в ней данные: Номер телефона и Примечание. Магазин будет указан автоматически. Номера телефонов должны быть записаны в международном формате без знака «+» и без пробелов между цифрами.
Для тех номеров, которые включены в рассылку, надо отметить признак Вкл.

Рис. 4 Указание телефонов для рассылки уведомлений на форме магазина

Рис. 5 Добавление номеров телефонов
Работа с заказом
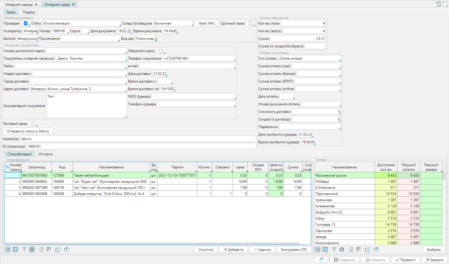
Заказы покупателей формируются на сайте платформы https://delivio.by и загружаются в систему lsFusion ERP. Все заказы отображаются на форме Рабочий стол – Интернет-магазин – Интернет-заказы.
Обработка заказов, принятых из Delivio не требуется, все данные о заказе передаются агрегатором доставки: склад отгрузки, состав и количество товаров, данные о времени доставки и курьере, и т.д. Скидки по действующим программам лояльности также применяются при формировании заказа на платформе Delivio.

Рис. 2.1 7 Форма заказа из Delivio
Комплектация создается автоматически планировщиком и происходит по стандартному алгоритму работы модуля «Обработка заказов интернет-магазина».
Сотрудники склада могут получать уведомление о необходимости комплектации по мессенджеру (Viber, Telegram и т.п.).
По мере комплектации заказа происходит автоматическая отправка статусов в Delivio. После перевода заказа в статус «Собран», по нему может создаваться расходная накладная c интернет-магазина на проданный товар, либо формироваться чек по заказу, либо нескольким заказам.